
n8nでGoogleツールと連携したいけど、設定方法がよくわかりません。認証エラーが出て困っています。どこから始めればいいのか教えてください。
といった悩みにお答えします。
- n8nとGoogle連携の基本知識
- ステップ➀:Google Cloud Consoleで認証設定
- ステップ②:n8nでGoogleのツールを連携する
- 連携時のトラブルシューティングと解決策
- n8nとGoogle連携のよくある質問
✔️ 本記事の信頼性


n8nとGoogleサービスの連携は、日常業務の自動化を実現し、作業時間を大幅に削減できる強力な手段です。
とはいえ、「認証設定が難しそう」「どのサービスから始めればいいかわからない」「エラーが出たときの対処法がわからない」と思っている方は多いのではないでしょうか?
今回は、n8nとGoogle連携について、初心者の方でも迷わず設定できるよう、画像付きで詳しく解説していきます。
この記事を読むことで、n8nと7つのGoogleツールをすべて連携させることができるので、すぐに業務自動化のワークフローを構築できるようになります。
また、「認証エラーで進めない」「APIの設定方法がわからない」といった問題もあるようですが、本記事ではトラブルシューティングと具体的な解決方法も詳しく解説しているので、n8n初心者の方も参考にしてみてください。
-150x150.png)
-150x150.png)
-150x150.png)
本記事を見ながら進めていけば絶対に失敗することがないのでゆっくり一緒にGoogleを連携していきましょう!
n8nとGoogle連携の基本知識


n8nは、Googleの7つの主要ツールと連携することで、データ入力・ファイル管理・メール送信・スケジュール管理などを完全自動化できます。
n8nとGoogleツールを連携させることで、以下のような業務を自動化できます。
- Google スプレッドシートへのデータ自動入力
- Google ドキュメントの自動生成とテンプレート展開
- Google スライドのプレゼンテーション一括作成
- Google ドライブでのファイル自動整理
- Gmailでの定型メール自動送信
- Google Calendarへの予定自動登録
- YouTubeチャンネルの統計データ取得
これらの連携を実現するためには、Google Cloud Consoleでの認証設定が必要になります。
n8nでGoogleと連携できる7つのツール
n8nが対応しているGoogleツールは以下の通りです。
| Googleサービス | できること | 主な用途 |
|---|---|---|
| Google スプレッドシート | データの読み取り・書き込み・更新 | 顧客データ管理、レポート作成 |
| Google ドキュメント | ドキュメント作成・編集・テキスト抽出 | 契約書作成、議事録自動生成 |
| Google スライド | プレゼンテーション作成・編集 | 営業資料の一括作成 |
| Google ドライブ | ファイルのアップロード・ダウンロード・検索 | ファイル整理、バックアップ |
| Gmail | メール送信・受信・検索 | 自動返信、メール通知 |
| Google Calendar | 予定の作成・取得・更新 | ミーティング自動調整 |
| YouTube | 動画情報取得・統計データ取得 | チャンネル分析、コメント管理 |
n8nとGoogle連携に必要なもの
Google連携を始める前に、以下の2つを準備してください。
1. Googleアカウント
- Google Workspaceまたは無料のGoogleアカウント
- 管理者権限(組織アカウントの場合)
Googleアカウントの作り方については、「Googleアカウントの作り方と作れない場合の9つの原因と対処法」で詳しく解説しています。


2. n8nの環境
- n8n Cloud(クラウド版)またはセルフホスト版
- バージョン1.0以降を推奨
n8nのインストールについては、「n8nのインストール方法を徹底解説!WindowsとMacで簡単に始められるワークフロー自動化ツール」で詳しく解説しています。


n8nとGoogle連携の全体フロー
連携設定は以下の2つのステップで完了します。
ステップ1:Google Cloud Consoleで認証設定(所要時間:約20分)
- Google Cloud Consoleにアクセス
- 新規プロジェクトを作成
- 必要なGoogle APIの有効化
- OAuth同意画面の設定
- OAuth 2.0クライアントIDの作成
- 認証情報の取得
ステップ2:n8nでツールを連携する(所要時間:約10分)
合計で約30分程度で、7つのGoogleサービスとの連携が完了します。
-150x150.png)
-150x150.png)
-150x150.png)
画像付きで丁寧に解説しているので見ながら進めればすぐに実装できますよ!
ステップ➀:Google Cloud Consoleで認証設定


Google Cloud Consoleでプロジェクトを作成し、OAuth認証を設定することで、n8nから主要の7つのGoogleツールにアクセスできるようになります。
- Google Cloud Consoleにアクセス
- 新規プロジェクトを作成
- 必要なGoogle APIの有効化
- OAuth同意画面の設定
- OAuth 2.0クライアントIDの作成
- 認証情報の取得
この設定は最初の1回だけなので、画像を見ながら順に進めていきましょう。
手順➀:Google Cloud Consoleにアクセス
まず、Google Cloud Consoleにアクセスしてプロジェクトを作成します。
ブラウザで https://console.cloud.google.com/ にアクセス
Googleアカウントでログインしてください。


画面上部の「プロジェクトを選択」をクリック。


「新しいプロジェクト」をクリックしてください。
手順②:新規プロジェクトを作成
プロジェクト名を設定して作成します。


プロジェクト名に「n8n-google-integration」と入力(任意の名前でOK)。
組織は「組織なし」のままでOK(個人利用の場合)。
入力が完了したら、「作成」をクリックしましょう。
プロジェクト名は後から変更できないので、わかりやすい名前をつけましょう。


プロジェクトを作成したら、左上の「組織なし」をクリック。


「先ほど作成したプロジェクト(n8n-google-integration)」をクリックしてください。


上記のように左上のプロジェクトが「先ほど作成したプロジェクト(n8n-google-integration)」に変更されれば完了です。
手順③:必要なGoogle APIの有効化
連携したいGoogleサービスのAPIを有効化します。
今回は、僕もよく使う下記の7つのツールを有効化していきます。
- スプレッドシート
- ドキュメント
- スライド
- ドライブ
- Gmail
- Calendar
- YouTube


左上の三本線をクリックしてください。


すると、メニューが開くので、「APIとサービス」→「ライブラリ」をクリックしましょう。


上記の画面になったら、検索窓に下記の有効化する「API名」を入力してください。
| API名 | 連携サービス |
|---|---|
| Google Sheets OAuth2 API | スプレッドシート |
| Google Docs OAuth2 API | ドキュメント |
| Google Slides API | スライド |
| Google Drive API | ドライブ |
| Gmail API | Gmail |
| Google Calendar API | Calendar |
| YouTube API | YouTube |


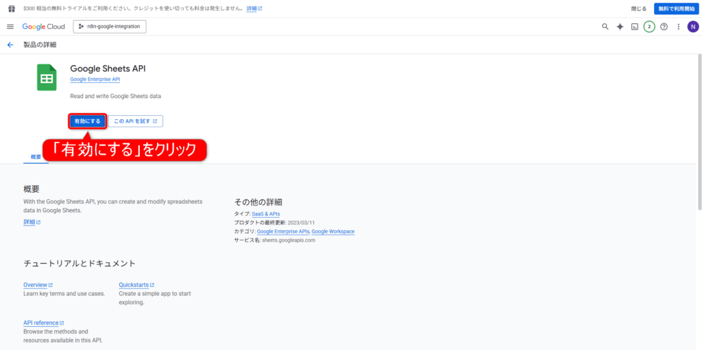
検索したAPIが表示されるのでそれをクリックしましょう。


さらに「有効にする」をクリックすれば完了です。


上記のようにステータスが「有効」になっていればOKです。
同じ手順で7つのAPIを有効にしましょう。
手順④:OAuth同意画面の設定
外部アプリケーション(n8n)からのアクセスを許可する設定を行います。


もう一度、トップ画面から左上の三本線をクリックしてください。


メニューが開くので、「APIとサービス」→「OAuth同意画面」をクリックしましょう。


すると、上記の画面になるので、真ん中にある「開始」をクリックしてください。


アプリ情報を以下のように入力してください。
- アプリ名:n8n Google Integration(任意)
- ユーザーサポートメール:自分のメールアドレス
入力できたら「次へ」をクリック。


対象は「外部」を選択し、「次へ」をクリックしてください。
- 外部:個人で使う場合はこちら(無料)
- 内部:Google Workspace(有料プラン)が必要


連絡先情報に「自分のメールアドレス」を入力し、「次へ」をクリック。


「Google APIサービス:ユーザーデータに関するポリシーに同意します。」にチェックを入れ、「続行」をクリックしましょう。


最後に「作成」をクリックすれば完了です。
手順⑤:OAuth 2.0クライアントIDの作成
n8nで使用する認証情報を作成します。


そのまま、「OAuthクライアントを作成」をクリックしてください。


さらに「アプリケーションの種類」をクリック。


以下の手順で進めてください。
- アプリケーションの種類を「ウェブアプリケーション」を選択
- 名前は「n8n 」(任意でOK)と入力
- 「URIを追加」をクリック
- 「
http://localhost:5678/rest/oauth2-credential/callback」と入力(n8nのインストール方法を徹底解説!WindowsとMacで簡単に始められるワークフロー自動化ツールを見ながらn8nをインストールした方) - 「作成」をクリック
- ローカル版の場合:
http://localhost:5678/rest/oauth2-credential/callback - n8n Cloudの場合:
https://your-instance.app.n8n.cloud/rest/oauth2-credential/callback - セルフホストの場合:
https://your-domain.com/rest/oauth2-credential/callback
手順⑥:認証情報の取得
作成されたクライアントIDとクライアントシークレットをコピーします。


上記の画面が表示されるので、「クライアントID」と「クライアントシークレット」をメモしてください。
- クライアントIDとクライアントシークレットは、次のステップでn8nに入力するため、必ず保存しておいてください。
- クライアントシークレットは、あなた専用の秘密の鍵になるので絶対に他人に見せないでください。万が一、外部に漏れてしまった場合には「クライアント」→「OAuthクライアントを削除」→新たなOAuth 2.0クライアントIDを作成してください。
これでGoogle Cloud Console側の設定は完了です。
次はn8n側の設定に進みます。
ステップ②:n8nでツールを連携する


ここからはn8n側での設定となります。
各ツールを1つずつ設定していくのですが、とても簡単なので見ながら進めていきましょう。


左上の「+」をクリックし、さらに「Credential」をクリックしてください。


すると、上記の検索窓が表示されるので、枠内に下記の「API名」を入力ましょう。
まずはスプレッドシートを連携させていくので「Google Sheets OAuth2 API」と入力してください。
| API名 | 連携サービス |
|---|---|
| Google Sheets OAuth2 API | スプレッドシート |
| Google Docs OAuth2 API | ドキュメント |
| Google Slides OAuth2 API | スライド |
| Google Drive OAuth2 API | ドライブ |
| Gmail OAuth2 API | Gmail |
| Google Calendar OAuth2 API | Calendar |
| YouTube OAuth2 API | YouTube |


先ほどコピーしておいた「Client ID」と「Client Secret」を入力し、「Sign in with Google」をクリック。


連携させる「Googleアカウント」を選択してください。


上記の画面が表示されるので、「詳細」をクリックしましょう。


さらに「n8n(安全ではないページ)に移動」をクリック。


Googleアカウントへのアクセスを求められるので、「全て選択」にチェックを入れ、「続行」をクリックしてください。


上記の画面になればOKです。


同じ手順で残り6つのツールも連携すれば完了です。
-150x150.png)
-150x150.png)
-150x150.png)
お疲れ様でした!これで全ての設定が完了となります。
トラブルシューティングと解決策
n8nとGoogleサービスの連携では、認証エラー・権限不足・APIクォータ超過などのトラブルが発生することがありますが、ほとんどは設定の見直しで解決できます。
ここでは、よくあるエラーと具体的な解決方法を解説します。
エラー1:認証エラー(401 Unauthorized)
症状:
- ノード実行時に「401 Unauthorized」エラーが表示される
- 「Invalid credentials」というメッセージが出る
原因:
- OAuth認証情報が正しく設定されていない
- 認証トークンの有効期限が切れている
- Google Cloud Consoleでテストユーザーに追加されていない
解決方法:
手順1: 認証情報の再設定
- n8nの「Credentials」画面を開く
- 該当のGoogle OAuth2認証情報を選択
- 「Reconnect」または「Sign in with Google」をクリック
- Googleアカウントで再認証
手順2: テストユーザーの確認
- Google Cloud Consoleの「OAuth同意画面」を開く
- 「テストユーザー」セクションを確認
- 使用しているGoogleアカウントが追加されているか確認
- 追加されていない場合は「+ ADD USERS」で追加
手順3: 認証情報の再作成
それでも解決しない場合は、OAuth クライアントIDを再作成します。
- Google Cloud Consoleの「認証情報」画面で既存のクライアントIDを削除
- 新しいOAuth クライアントIDを作成
- n8nで新しい認証情報を設定
[スクリーンショット配置: 認証エラー画面と解決手順]
エラー2:権限不足エラー(403 Forbidden)
症状:
- 「403 Insufficient Permission」エラーが表示される
- 特定の操作だけができない
原因:
- 必要なGoogle APIが有効化されていない
- OAuth同意画面でスコープが不足している
- Googleアカウントに権限がない
解決方法:
手順1: APIの有効化確認
- Google Cloud Consoleの「APIとサービス」→「ライブラリ」を開く
- 使用するサービスのAPIを検索(例: Google Sheets API)
- 「有効」になっているか確認
- 有効になっていない場合は「有効にする」をクリック
手順2: 認証スコープの追加
n8nのOAuth認証は自動でスコープを設定しますが、手動で追加が必要な場合があります。
- n8nで認証情報を削除
- Google Cloud Consoleで新しくOAuth クライアントIDを作成
- n8nで再度認証する際、すべての権限を許可
必要なスコープ一覧:
| サービス | 必要なスコープ |
|---|---|
| Google Sheets | https://www.googleapis.com/auth/spreadsheets |
| Google Drive | https://www.googleapis.com/auth/drive |
| Gmail | https://www.googleapis.com/auth/gmail.modify |
| Google Calendar | https://www.googleapis.com/auth/calendar |
| YouTube | https://www.googleapis.com/auth/youtube.readonly |
【青色背景ボックス】
ポイント: 組織のGoogle Workspaceアカウントを使用している場合、管理者による承認が必要な場合があります。管理者に連絡してアプリを承認してもらってください。
エラー3:APIクォータ超過(429 Too Many Requests)
症状:
- 「429 Quota exceeded」エラーが表示される
- 突然ワークフローが動かなくなる
原因:
- Google APIの1日あたりのクォータ制限に達した
- 短時間に大量のリクエストを送信した
解決方法:
手順1: クォータの確認
- Google Cloud Consoleの「APIとサービス」→「ダッシュボード」を開く
- 使用しているAPIをクリック
- 「割り当て」タブでクォータ使用状況を確認
主要APIのデフォルトクォータ:
| API | デフォルトクォータ |
|---|---|
| Google Sheets API | 読み取り: 300リクエスト/分 |
| Google Drive API | 1,000リクエスト/100秒/ユーザー |
| Gmail API | 250クォータユニット/秒/ユーザー |
| YouTube Data API | 10,000ユニット/日 |
手順2: リクエスト頻度の調整
ワークフローに「Wait」ノードを追加してリクエスト間隔を空けます。
Google Sheetsノード → Waitノード(1秒) → 次の処理
手順3: クォータ増加のリクエスト
- Google Cloud Consoleの「割り当て」ページで該当APIを選択
- 「クォータを編集」をクリック
- 増加リクエストを送信(承認まで数日かかる場合あり)
【黄色背景ボックス】
注意: YouTube Data APIのクォータは特に厳しいため、大量の動画データを取得する際は1日のリクエスト数を計算してから実行してください。
エラー4:ファイルが見つからない(404 Not Found)
症状:
- 「File not found」エラーが表示される
- スプレッドシートやドキュメントにアクセスできない
原因:
- ファイルIDが間違っている
- ファイルが削除されている
- ファイルへのアクセス権限がない
解決方法:
手順1: ファイルIDの確認
- ブラウザでファイルを開く
- URLからファイルIDを確認:
https://docs.google.com/spreadsheets/d/【ここがファイルID】/edit - n8nで設定したIDと一致しているか確認
手順2: アクセス権限の確認
- Googleドライブでファイルを右クリック
- 「共有」をクリック
- 認証に使用しているGoogleアカウントが権限を持っているか確認
- 権限がない場合は「編集者」または「閲覧者」権限を追加
手順3: ファイルIDの動的取得
ファイル名から自動でIDを取得する方法:
- Google Driveノードで「Search」を使用
- Query:
name = 'ファイル名' - 取得したIDを次のノードで使用
エラー5:タイムアウトエラー
症状:
- 「Execution timed out」エラーが表示される
- 大量データ処理時にワークフローが止まる
原因:
- 処理するデータ量が多すぎる
- ネットワークが遅い
- APIレスポンスが遅い
解決方法:
手順1: データ取得件数の制限
Google Sheetsノードなどで取得件数を制限します。
Limit: 100 (一度に100件まで)
手順2: バッチ処理の実装
大量データは複数回に分けて処理します。
- Google Sheetsノードで最初の100件を取得
- 処理
- 次の100件を取得(Rangeを指定)
- 繰り返し
手順3: タイムアウト設定の変更
n8nのワークフロー設定でタイムアウト時間を延長します。
- ワークフロー設定を開く
- 「Execution Timeout」を変更(デフォルト: 2時間)
その他のよくあるエラー
エラー: “Invalid grant”
- 原因: 認証トークンの有効期限切れ
- 解決: 認証情報を再接続
エラー: “Daily Limit Exceeded”
- 原因: 1日のAPIクォータ上限到達
- 解決: 翌日まで待つか、クォータ増加をリクエスト
エラー: “Bad Request”
- 原因: リクエストパラメータが間違っている
- 解決: ノードの設定項目を見直す(必須項目の入力漏れなど)
[スクリーンショット配置: エラー一覧と解決フローチャート]
n8nとGoogle連携についてよくある質問


最後に、n8nとGoogle連携についてよくある質問をご紹介していきます。
- 無料のGoogleアカウントでも全ツールと連携できますか?
- 設定した認証情報は他のワークフローでも使えますか?
- 複数のGoogleアカウントを使い分けることはできますか?
- Google Cloud Consoleの設定は毎回必要ですか?
- 「このアプリは確認されていません」の警告は危険ですか?
- セルフホスト版とn8n Cloudで設定方法は違いますか?
- APIの有効化を忘れたらどうなりますか?
- 認証情報のクライアントIDとシークレットを忘れた場合は?
- 1つのワークフローで複数のGoogleツールを組み合わせられますか?
- エラーが出たときのデバッグ方法は?
- APIのクォータ制限を増やすことはできますか?
- Zapierやmake.comからn8nに移行できますか?
1つずつ回答していきます。
質問➀:無料のGoogleアカウントでも全ツールと連携できますか?
はい、無料のGoogleアカウントで7つすべてのツールと連携できます。
Google Workspace(有料版)は必要ありません。
ただし、組織のGoogle Workspaceアカウントを使う場合は、管理者による事前承認が必要になることがあります。
質問②:設定した認証情報は他のワークフローでも使えますか?
はい、一度設定した認証情報は、すべてのワークフローで共通して使用できます。
例えば、スプレッドシート用の認証情報を作成すれば、複数のワークフローでその認証情報を選択するだけで使用できます。
ツールごとに毎回認証する必要はありません。
質問③:複数のGoogleアカウントを使い分けることはできますか?
はい、可能です。
n8nでは複数の認証情報を保存できるため、個人アカウント用と会社アカウント用など、アカウントごとに別の認証情報を作成してください。
ワークフローやノードごとに、使用する認証情報を選択できます。
質問④:Google Cloud Consoleの設定は毎回必要ですか?
いいえ、Google Cloud Consoleでの設定(プロジェクト作成、API有効化、OAuth設定)は最初の1回だけです。
一度設定すれば、すべてのツールで共通して使用できます。
新しいツールを追加する場合も、そのAPIを有効化するだけでOKです。
質問⑤: 「このアプリは確認されていません」の警告は危険ですか?
いいえ、安全です。
この警告は、自分で作成したOAuthアプリケーションのため、Google側で未審査扱いになっているだけです。
自分だけが使用するアプリなので、「詳細」→「安全でないページに移動」と進んで問題ありません。
第三者が作ったアプリではないため安全です。
質問⑥:セルフホスト版とn8n Cloudで設定方法は違いますか?
基本的な設定手順は同じですが、リダイレクトURIの設定だけが異なります。
- n8n Cloud:
https://your-instance.app.n8n.cloud/rest/oauth2-credential/callback - セルフホスト版:
http://localhost:5678/rest/oauth2-credential/callbackまたは自分のドメイン
それ以外の手順(Google Cloud Consoleでの設定、認証情報の入力など)は全く同じです。
質問⑦:APIの有効化を忘れたらどうなりますか?
認証時または実行時にエラーが表示されます。
「403 Forbidden」や「API not enabled」というエラーが出た場合は、Google Cloud Consoleの「APIとサービス」→「ライブラリ」から該当するAPIを有効化してください。
有効化後、n8nで再度認証またはノードを実行すれば使えるようになります。
質問⑧:認証情報のクライアントIDとシークレットを忘れた場合は?
Google Cloud Consoleの「認証情報」画面で、作成したOAuth クライアントIDをクリックすれば、いつでも確認できます。
クライアントIDは表示されますが、シークレットは再表示できないため、忘れた場合は新しいシークレットを生成するか、OAuth クライアントIDを作り直す必要があります。
質問⑨:1つのワークフローで複数のGoogleツールを組み合わせられますか?
はい、できます。
例えば、「Gmailで受信したメールの添付ファイルをGoogleドライブに保存し、内容をスプレッドシートに記録する」といった複雑なワークフローも構築できます。
各ツールのノードを組み合わせることで、高度な自動化が実現できます。
質問⑩:エラーが出たときのデバッグ方法は?
n8nには詳細なエラーログ機能があります。
以下の手順で確認してください。
- エラーが出たノードをクリック
- 下部に表示されるエラーメッセージを確認
- エラーメッセージに原因と解決策が記載されています
- 各ノードの「Test step」ボタンで個別にテスト実行できます
それでも解決しない場合は、本記事の「トラブルシューティング」セクションを参照してください。
質問⑪:APIのクォータ制限を増やすことはできますか?
はい、Google Cloud Consoleからクォータ増加をリクエストできます。
ただし、通常の業務自動化であれば、デフォルトのクォータで十分対応できます。
YouTube APIなど制限が厳しいAPIは、リクエスト回数を計算してから実行することをおすすめします。
質問⑫:Zapierやmake.comからn8nに移行できますか?
はい、移行できます。
n8nは他の自動化ツールと同等以上の機能を持っており、オープンソースのため、より柔軟なカスタマイズが可能です。
既存のワークフローをn8nで再構築することで、コスト削減と機能拡張の両方が実現できます。
まとめ:n8nとGoogle連携で業務を完全自動化しよう
今回は、「n8nとGoogle連携の完全ガイド|7つのツールを自動化する設定方法」といった内容を解説しました。
もう一度おさらいをすると、n8nとGoogleツールの連携手順は以下の通りです。
- Google Cloud Consoleで認証設定
- n8nでツールを連携する
これでn8nとGoogleツールの連携設定が全て完了です。
あとは、自分の業務に合わせて自動化ワークフローを構築していくだけ。
まずはGoogleスプレッドシートとの連携から始めて、徐々に他のツールも活用していきましょう。








